Cercle Celtique de Rambouillet

La Guerre de Succession de Bretagne (1341-1364)

0:00 / 0:00
1ere phase

1ère phase (1341-1343) : La Bretagne s’embrase

Le 30 avril 1341, le duc Jean III de Bretagne meurt.
Pas d’enfant légitime.
Pas d’héritier.
Rien. Juste un silence.

Mais ce silence va faire du bruit.
Un bruit de sabots.
D’épées.
De cris.
De pleurs.

Ce jour-là, la Bretagne ne perd pas seulement son duc.
Elle perd sa paix.
Et son avenir s’obscurcit.

Pourquoi Jean III de Bretagne n’a-t-il pas désigné de successeur ?

À partir de 1331, la mort de Guy de Penthièvre, frère cadet du duc Jean III de Bretagne, fait naître une question épineuse : celle de la succession du duché. Jeanne de Penthièvre, fille de Guy et nièce du duc, semble incarner l’héritière naturelle. Pour renforcer sa position, Jean III la marie à Charles de Blois, neveu du roi Philippe VI de Valois — un choix qui laisse entrevoir une préférence implicite dans la question successorale, bien que jamais formellement proclamée.

Or, Jean de Montfort, demi-frère du duc, issu du second mariage de leur père Arthur II, commence à faire entendre ses prétentions à la succession.

Jean III avait-il réellement des doutes sur son successeur, ou cultivait-il volontairement l’ambiguïté pour mieux contrôler les équilibres politiques ?

Cette incertitude semble relever d’une stratégie délibérée : en ne désignant pas clairement d’héritier, le duc évite de fracturer la noblesse bretonne entre les partisans de Jeanne et ceux de Montfort.

Marié à trois reprises, Jean III nourrit sans doute encore l’espoir de voir naître un héritier direct. En attendant, il semble miser sur l’arbitrage du roi de France pour trancher la question après sa mort. En demeurant neutre, il préserve la paix immédiate et laisse à la couronne le soin de régler une succession qui s’annonce explosive.

Une guerre civile en héritage.

Ce refus de trancher va plonger le duché dans la plus longue et la plus complexe guerre civile de son histoire.

Vingt-trois années de conflit.

Deux lignées rivales.

Deux royaumes impliqués.

Et deux femmes au cœur de l’histoire.

0:00 / 0:00
Deux visions du droit

Deux prétendants : deux visions du droit, deux ambitions rivales

D’un côté, Jeanne de Penthièvre, nièce du défunt duc, épouse de Charles de Blois — lui-même neveu du roi de France Philippe VI — soutenue par la couronne et par une grande partie de la haute noblesse bretonne.

De l’autre, Jean de Montfort, demi-frère de Jean III, fils du second mariage du duc Arthur II, ne s’appuie pas sur la haute noblesse, mais sur un cercle de fidèles vassaux et partisans, enracinés notamment autour de Nantes et Guérande. Soutenu par son épouse Jeanne de Flandre, une alliée résolue.

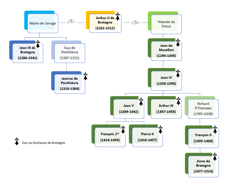
Arbre généalogique des ducs et duchesses de bretagne descendant d’Arthur II de Bretagne

Les arguments en présence

Jeanne de Penthièvre fonde sa prétention sur les coutumes du duché : en Bretagne, les femmes ont déjà exercé le pouvoir, et le droit local leur reconnaît pleinement la capacité d’hériter et de gouverner. Son mariage avec Charles de Blois renforce sa légitimité dynastique et lui assure le soutien royal.

Jean de Montfort, quant à lui, revendique une filiation directe : fils du même père que Jean III, il estime que sa position l’emporte sur celle de Jeanne, simple nièce du défunt. Il fonde sa prétention sur la loi salique, principe du droit capétien, qui exclut les femmes et leurs descendants de la succession.

La loi salique, un outil politique

La loi salique constitue un pilier du droit royal français. Elle avait déjà servi, en 1328, à écarter Édouard III d’Angleterre — pourtant petit-fils de Philippe le Bel par sa mère — au profit de Philippe VI. Ce précédent, qui contribua au déclenchement de la guerre de Cent Ans, devient l’argument central de Jean de Montfort.

Son raisonnement s’appuie sur un fait juridique : depuis 1297, la Bretagne est officiellement une pairie du royaume de France, c’est-à-dire un grand fief doté d’une large autonomie, dont le duc est reconnu par le roi, tenu de lui prêter hommage, de le soutenir militairement et de respecter les lois du royaume. Selon Montfort, ce statut justifie l’application de la loi salique à la succession du duché.

0:00 / 0:00
La Guerre de cent Ans

La guerre de Cent Ans, catalyseur du conflit breton

Dans le contexte de la guerre de Cent Ans, la querelle de succession bretonne devient rapidement un affrontement par procuration entre la France et l’Angleterre. Charles de Blois et Jeanne de Penthièvre s’appuient sur le roi de France ainsi que sur une large partie de la haute noblesse bretonne, soucieuse de préserver ses intérêts au sein du royaume capétien. Charles, neveu du roi, bénéficie également du prestige de sa position à la cour ainsi que de soutiens militaires et financiers importants.

De son côté, Jean de Montfort, plus isolé politiquement dans certaines régions et disposant de revenus moins importants, cherche un allié puissant, qu’il trouve naturellement auprès du roi d’Angleterre. Ce dernier, ennemi déclaré de la France, voit dans cette crise l’opportunité d’affaiblir son rival sur le continent.

Le début des hostilités

À l’annonce de la mort du duc, en avril 1341, Jean de Montfort ne perd pas de temps. Le duché est sans dirigeant : l’instant est décisif.
Il regagne son fief de Guérande, y rassemble ses partisans, et planifie sa prise de pouvoir dans l’attente des funérailles de Jean III.

Selon l’historien Arthur de La Borderie, Jeanne de Flandre, son épouse, joue un rôle central dès les premiers jours du conflit.
Conseillère avisée, stratège discrète, elle devient rapidement l’âme tactique du camp montfortiste.

Nantes et la grande chevauchée montfortiste

Mai 1341. À la suite des funérailles de Jean III de Bretagne, Jean de Montfort quitte Ploërmel et se dirige vers Nantes.

Ville stratégique du duché, Nantes ouvre ses portes à Montfort sans résistance. Originaire de Guérande, celui-ci bénéficie d’une solide réputation locale, contrairement au reste du duché où il reste peu connu et ne dispose pas d’un réseau de grand vassaux comparable à celui des Penthièvre. Dans ce climat d’incertitude, sa présence à Nantes attire l’attention de la bourgeoisie urbaine, soucieuse de préserver ses intérêts. Les notables locaux commencent à le percevoir comme un prétendant légitime — voire comme une opportunité politique.

Enluminures de Jean Froissart. Jean de Montfort et Jeanne de Flandre arrivant à Nantes

Jean de Montfort s’impose rapidement, peut-être grâce à quelques deniers distribués et à des engagements locaux habilement négociés. Dans l’effervescence des premiers jours, il convoque une assemblée de seigneurs et de notables urbains. Bien que non officielle, cette réunion constitue une première tentative de légitimation. Les grands vassaux du duché sont absents, à l’exception de Henri VII du Léon, qui ne tardera pas à rejoindre le clan Blois-Penthièvre. Peu importe : Jean saisit l’instant et, dans un geste audacieux, se proclame duc de Bretagne, sans attendre l’aval du roi de France — pourtant indispensable dans un duché relevant directement de la couronne pour les successions, les mariages et les grandes décisions politiques, la Bretagne étant, rappelons-le, pairie de France depuis 1297. Ce coup d’éclat marque un tournant : en revendiquant le titre, Montfort défie les conventions féodales. Pourtant, son initiative ne semble pas annoncer une guerre immédiate. Il s’agit plutôt d’un acte de positionnement, par lequel il affirme ses droits sans provoquer directement ses adversaires — une manière de tester les réactions et d’asseoir sa légitimité.

Ses adversaires s’organisent.

Jean de Montfort prend confiance : ce premier succès lui donne des ailes. En quelques semaines, il mène une conquête fulgurante. Rennes, Vannes, Quimper, Brest, Dinan… les principales villes bretonnes tombent les unes après les autres. Derrière cette chevauchée se dessine une stratégie d’affirmation : se faire connaître des élites urbaines et démontrer aux grands seigneurs qu’il incarne une autorité possible. La rapidité de la progression et l’absence de résistance dans plusieurs villes suggèrent que beaucoup ont ouvert leurs portes sans combat, car la Bretagne n’est pas divisée en deux blocs figés, comme une Haute-Bretagne pro-Blois et une Basse-Bretagne pro-Montfort, mais traversée par des alliances féodales mouvantes. Même au sein des familles, comme les Clisson, les choix divergent, et certains changent de camp en cours de conflit. La bourgeoisie bretonne — commerçants, artisans, notables — joue aussi un rôle discret mais décisif. Soucieuse de préserver ses intérêts, elle agit avec pragmatisme : certaines villes accueillent Montfort, d’autres restent prudentes ou hésitantes, selon les circonstances locales. Jean de Montfort revient à Nantes, convaincu d’avoir scellé son destin. Mais c’était sans compter sur l’ambition de Jeanne de Penthièvre… et sur la puissance du roi de France, oncle de son époux. Tandis que Montfort savoure ses premiers succès, ses adversaires s’organisent dans l’ombre, prêts à contester sa légitimité et à reprendre l’initiative.

0:00 / 0:00
Le jugement féodal

Le jugement féodal : une réponse politique à la crise bretonne

Les conclusions du jugement éclair ne laissent aucune surprise.

Face à l’offensive rapide de Jean de Montfort, le roi de France, Philippe VI, réagit sans tarder. Il convoque un jugement féodal pour départager Montfort et Jeanne de Penthièvre, une procédure typiquement médiévale confiée aux pairs de France, grands seigneurs et ecclésiastiques chargés de trancher ce type de litiges. Mais au-delà de l’aspect juridique, l’enjeu est éminemment politique : il s’agit de préserver l’équilibre du royaume.

Le procès se tient à Conflans, près de Paris, un lieu accessible par la Seine qui permet d’éloigner symboliquement le jugement du pouvoir royal, tout en facilitant la venue des grands seigneurs. L’objectif est clair : répondre à la crise dynastique tout en réaffirmant l’autorité du roi et le rôle de ses pairs dans la justice seigneuriale.

Le déroulement du procès

Jean de Montfort est convoqué à Paris fin août 1341. Il espère un arbitrage favorable, misant sur une reconnaissance légale de ses droits. Mais dès le 5 septembre, après les derniers témoignages en sa faveur, il comprend que le verdict ne lui sera pas favorable et retourne à Nantes. Malgré l’abondance des témoignages apportés par les deux camps, il n’a fallu que deux semaines pour rendre un jugement.

Le verdict de Conflans

Le 7 septembre 1341, le jugement confirme que Jeanne de Penthièvre est l’héritière légitime, en se basant sur la coutume bretonne et le droit de représentation, que Jean de Montfort contestait en s’appuyant sur la loi salique. Cette décision reflète aussi un calcul politique : le roi Philippe VI avait accepté et soutenu le mariage de Jeanne avec Charles de Blois, pensant déjà que Jeanne serait choisie comme héritière du duché.

Grâce à ce verdict, Charles devient duc de Bretagne et prête hommage au roi en tant que représentant de sa femme, renforçant ainsi le lien entre la Bretagne et la couronne de France.

Le refus de Montfort

Jean de Montfort rejette le verdict de Conflans. Il en conteste la légitimité, dénonçant une décision biaisée par les intérêts du roi de France. Refusant de se soumettre, il choisit la voie des armes. Ainsi débute la guerre de Succession de Bretagne — un conflit féodal et dynastique qui allait déchirer le duché jusqu’en 1364.

La réaction du roi Philippe VI

En réaction, Philippe VI tente de neutraliser Montfort sur le plan politique. Il le convoque à la cour royale afin qu’il réponde de ses actes en tant que vassal, désormais privé de tout titre officiel. Le refus de comparution est vu comme une rébellion.

Le roi le déclare alors félon*, ordonne son arrestation, et lance une expédition militaire. Il confie le commandement à Charles de Blois, épaulé par son propre fils Jean, duc de Normandie, futur roi Jean II le Bon. La guerre est désormais inévitable.

*Félon : au Moyen Âge, un vassal qui rompt son serment de fidélité envers son suzerain

0:00 / 0:00
Le Siège de Nantes

Le siège de Nantes

L’armée royale ne tarde pas à encercler Nantes, où Jean de Montfort s’est retranché. Le siège, qui dure près de trois semaines, est marqué par des combats acharnés et plusieurs tentatives de négociation.

Montfort, résiste autant qu’il le peut. Mais le rapport de force est inégal.

Le 21 novembre 1341, il se rend au duc de Normandie. Conduit à Paris, il est enfermé dans une tour du Louvre.

La riposte de Jeanne de Flandre

Le pouvoir royal pense avoir mis un terme au conflit.

Mais c’est sans compter sur Jeanne de Flandre qui refuse la défaite et incarne la riposte.

Epouse de Jean de Montfort, elle a donné naissance à deux enfants : Jean, futur duc de Bretagne, en 1339, et Jeanne, en 1341, née en plein conflit. Déterminée à défendre les droits de son fils, encore en bas âge, elle prend les armes en l’absence de son mari, prisonnier au Louvre, et joue un rôle militaire et politique de premier plan.

Femme résolue, elle refuse de se soumettre et prend la tête de la résistance montfortiste. À une époque où les femmes sont rarement en première ligne, que ce soit sur le plan militaire ou politique, Jeanne se distingue par son courage, sa lucidité et sa ténacité.
Selon l’historien Jean-Christophe Cassard, plus résolue que son mari, elle a pris les armes, a défendu Hennebont avec audace et a dirigé les troupes montfortistes. Cassard affirme que sans son engagement, la revendication du duché par Jean de Montfort aurait probablement échoué. Jeanne incarne une figure militaire rare et puissante dans l’histoire médiévale bretonne.

Dans cette lutte, Jeanne fait le choix stratégique de s’installer à Hennebont, ville natale de son époux et fief de la famille ducale depuis la fin du XIIIe siècle.
Véritable verrou stratégique, la Ville-Close est protégée au nord et à l’ouest par le Blavet, un fleuve côtier qui se jette dans la rade de Lorient. À marée haute, des navires légers peuvent remonter jusqu’à Hennebont, ce qui renforce son rôle de point de contrôle naturel et de porte d’entrée vers l’intérieur du pays.

Jeanne ne se contente pas de survivre : elle prend les rênes de la lutte, transforme Hennebont en bastion militaire, mobilise ses partisans, recrute des soldats — devenant ainsi le cœur battant du camp montfortiste.

Consciente que la Bretagne ne peut résister seule face à l’armée royale soutenant Charles de Blois, Jeanne envoie des émissaires en Angleterre pour solliciter l’aide d’Édouard III. Déjà engagé dans la guerre de Cent Ans contre la France, ce dernier répond favorablement à cet appel, y voyant une opportunité stratégique pour affaiblir son ennemi.
Une alliance nouvelle se dessine, prête à renverser le rapport de force.

0:00 / 0:00
Le Siège d'Hennebont

1342 : La Bretagne s’enlise dans une guerre de sièges

Sur le plan militaire, ce n’est pas une guerre de grandes batailles éclatantes ni de charges héroïques. C’est plutôt une guerre de patience et de ruse : sièges, contre-sièges, embuscades, raids éclairs frappant les bourgs mal défendus.

Les batailles rangées se font rares, car affronter l’ennemi en plein jour, face à face, coûte trop cher : en vies, en chevaux et en rançons. En effet, les chevaliers et nobles capturés étaient libérés seulement après le paiement d’une somme d’argent, calculée selon leur rang. C’est pourquoi on préfère harceler, encercler, attendre et capturer.

Le conflit est rythmé par des trêves fragiles, des négociations avortées, et parfois même des alliances de circonstance. Mais aucun compromis ne parvient à mettre fin aux hostilités. La guerre se poursuit, implacable.

Les campagnes sont ravagées. La population, prise entre deux feux, subit le sort imposé par le vainqueur du moment. Quand une ville tombe, c’est selon la volonté de son nouveau maître qu’on y survit… ou qu’on y périt.

Cette guerre sans éclat se révèle à travers deux exemples emblématiques : Hennebont, bastion de la résistance montfortiste, défendu avec bravoure par Jeanne de Flandre ; et Vannes, assiégée à quatre reprises en une seule année, marquée par l’implication directe d’Édouard III.

Le siège d’Hennebont (1342)

Cette guerre sans éclat se révèle à travers deux exemples emblématiques : Hennebont, bastion de la résistance montfortiste, défendu avec bravoure par Jeanne de Flandre ; et Vannes, assiégée à quatre reprises en une seule année, théâtre de l’implication directe d’Édouard III.

Jeanne de Flandre : entre mythe et histoire

Les récits autour de Jeanne de Flandre, notamment sa célèbre sortie lors du siège d’Hennebont, reposent essentiellement sur les chroniques de Jean Froissart et Jean le Bel.
Rédigés plusieurs décennies après les faits, ces textes — riches en détails mais dépourvus de sources concurrentes — mêlent souvent réalité historique et mise en scène littéraire.
En l’absence d’autres témoignages contemporains, ces chroniques demeurent précieuses… mais doivent être abordées avec un certain recul, tant elles oscillent entre faits avérés et glorification héroïque.

Le siège d’Hennebont : l’audace d’une duchesse

Lors du siège d’Hennebont par les troupes de Charles de Blois, Jeanne de Flandre prend une décision audacieuse, en rupture avec les usages de son temps.
Selon les chroniques de Jean le Bel et de Froissart, elle exhorte les habitants à défendre la ville coûte que coûte, afin de détourner l’attention de l’ennemi pendant qu’elle tente une sortie pour aller chercher du renfort à Auray. Elle fait sonner les cloches et transforme tout ce qu’elle trouve en arme : fourches, marteaux, outils de ferme, pierres.
Revêtue d’une armure, elle enfourche son cheval, prend la tête de ses chevaliers et mène une sortie fulgurante.

En traversant les lignes ennemies, elle met le feu à plusieurs tentes du camp adverse.

Louis d’Espagne, lieutenant de Charles de Blois, la poursuit, mais elle lui échappe de justesse et revient à Hennebont avec plusieurs centaines d’hommes, selon Froissart.

Mais la résistance s’essouffle. Sans l’arrivée des Anglais, Jeanne se prépare à capituler.

C’est alors que, toutes voiles dehors, les secours arrivent, par le Blavet. Les Anglais débarquent, libèrent Jeanne et la population d’Hennebont, contraignant l’armée de Charles de Blois à lever le siège pour rejoindre Auray.

0:00 / 0:00
Une mémoire vivante

Une mémoire vivante

Jean Froissart la décrit comme une femme au « cœur d’homme et de lion ». Son surnom de Jeanne la Flamme, popularisé par le Barzaz Breiz en 1839, témoigne de la place qu’elle occupe dans l’imaginaire breton.
Aujourd’hui encore, son destin héroïque est retracé dans des bandes dessinées et des romans.

Une femme, une mère, un combat

Pour certains, elle a perdu la raison.
Pour d’autres, elle est une chef de guerre.
Elle, elle avance, toujours.
Elle pense à l’avenir de son fils.
Tout son courage, tout son amour, toute sa force…
C’est pour lui.
Elle veut lui léguer un héritage.
Elle veut que son nom reste gravé dans l’histoire de Bretagne.
Elle veut que les sacrifices de son époux ne soient pas vains.

Vannes, quatre sièges et un roi

Située entre l’intérieur des terres et l’océan Atlantique, Vannes occupe une position stratégique. Protégée par le golfe du Morbihan et accessible par voie maritime, la ville devient un enjeu militaire majeur dès le début de la guerre de Succession de Bretagne, oscillant pendant une année entre les Monfortistes (Anglo-Bretons) et l’armée de Charles de Blois (Franco-Bretons).

Premier siège (début 1342) : Les Franco-Bretons prennent la ville

En ce début d’année 1342, Charles de Blois met le siège devant Vannes, bastion montfortiste depuis l’année précédente. Ses troupes pillent les faubourgs, semant la panique.

À l’intérieur, le gouverneur Geoffroi de Malestroit, fidèle à Montfort, comprend que la résistance est vaine. Le conseil de ville entame alors des négociations, et la cité se rend sans combat majeur. Geoffroi de Malestroit réussit à rejoindre Jeanne de Flandre à Hennebont.

Deuxième siège (septembre 1342) : les montfortistes reprennent la ville

Quelques mois plus tard, l’armée anglaise, conduite par Robert III d’Artois — un noble français exilé au service d’Édouard III — marche sur Vannes avec près de 10 000 hommes, pour la reprendre. Avertie, Jeanne de Flandre quitte alors Hennebont avec ses troupes et ses trois fidèles capitaines. À leur arrivée, elle participe à la coordination de l’assaut, lancé simultanément sur plusieurs fronts. Vannes tombe aux mains des montfortistes. Le lendemain, Jeanne entre dans la ville avec ses hommes. Elle y reste cinq jours pour consolider la victoire, avant de retourner à Hennebont. Robert III d’Artois prend alors le commandement de la garnison, tandis que les autres capitaines se dirigent vers Rennes pour poursuivre l’offensive.

Troisième siège (octobre 1342) : les Franco-Bretons réagissent sans attendre

La reprise de Vannes par les montfortistes provoque une réaction immédiate du camp Franco-Breton. Olivier IV de Clisson rassemble plusieurs milliers d’hommes et marche résolument sur la ville.
Sur place, la garnison n’a pas eu le temps de réparer les brèches laissées lors du dernier assaut.
Malgré une défense acharnée, Vannes tombe à nouveau. La population subit encore une fois les conséquences de l’attaque.

Robert III d’Artois, blessé, est rapatrié en Angleterre où il meurt. En réaction, Édouard III décide d’intervenir lui-même en Bretagne.

Quatrième siège (décembre 1342) : les Anglais débarquent en force et reprennent durablement la ville

En octobre, Édouard III débarque à Brest avec quinze mille hommes. Son armée se divise en plusieurs groupes pour contrôler les villes de : Rennes, Nantes et Vannes.

En décembre, rejoint par les montfortistes, il met le siège devant Vannes, déterminé à la reprendre après la mort de Robert III d’Artois. Olivier IV de Clisson, gouverneur de la ville, est capturé.
Charles de Blois demande alors l’aide de Philippe VI. Malgré l’hiver, ce dernier rassemble une armée de cinquante mille hommes, menée une nouvelle fois par son fils, le duc de Normandie.

Prévenu de l’arrivée imminente de la puissante armée française, Édouard III ordonne le retour de ses contingents à Vannes.
Dans le même temps, l’armée française progresse vers Rennes, puis s’installe à Ploërmel, où elle établit son quartier général en attendant l’arrivée de Philippe VI, décidé à superviser lui-même les opérations.

Tous les éléments sont réunis pour une bataille décisive.
Deux rois, si proches qu’on pourrait entendre le fracas de leurs armées, ne demandent qu’à en découdre. Pourtant, alors que tout semble prêt pour un affrontement décisif, une initiative diplomatique vient bouleverser le cours des événements.

0:00 / 0:00
Jeanne de Belleville

2éme phase (1343-1362) : La Bretagne s’enlise dans un conflit sans chef

1343 : La Trêve de Malestroit : un souffle de paix… et une ombre de trahison

Face à l’extension du conflit, le pape Clément VI dépêche, à Malestroit, deux cardinaux afin de négocier une trêve. En janvier 1343, les belligérants signent la trêve de Malestroit, suspendant les hostilités pour une durée de trois ans. Les deux rois se retirent alors avec l’essentiel de leurs forces. Édouard III quitte la Bretagne pour l’Angleterre, ramenant avec lui Jeanne de Flandre et ses enfants, qu’il souhaite placer sous sa protection.
Vannes, épuisée par quatre sièges en un an, est confiée aux légats pontificaux, chargés d’en garantir la neutralité. Elle doit être remise au roi de France une fois la paix rétablie — sans échéance fixée. Cette clause suscite l’inquiétude des partisans de Montfort.
Quelques mois plus tard, une révolte éclate : la population, soutenue par le clergé local, chasse les agents pontificaux. En septembre 1343, les troupes anglaises reviennent à Vannes, où elles resteront jusqu’à la fin du conflit.
Tandis que Vannes retombe sous influence anglaise, le cœur du pouvoir montfortiste se déplace : vers l’Angleterre, vers l’avenir.
Pour Jeanne, l’Angleterre est un refuge. Un lieu pour élever son fils et préparer la suite.
Pour Édouard III, c’est une stratégie : former un héritier loyal à la couronne anglaise, et en faire un futur allié.
Mais même en exil, Jeanne reste active.
Elle écrit. Négocie.
Elle agit. Le roi observe. Il surveille.

Août 1343 — Le faux tournoi

Olivier IV de Clisson, capturé par les Anglais, est libéré contre une rançon jugée dérisoire par Philippe VI. Le roi et ses conseillers y voient plus qu’un simple arrangement : un acte de trahison. Dans un climat empoisonné par la guerre, la jalousie et la suspicion, ils se persuadent qu’Olivier complote avec l’Angleterre.
Pour le piéger, Philippe VI organise un tournoi à Paris. Les seigneurs bretons, soupçonnés de sympathies anglaises, y sont conviés. Tous sont arrêtés, condamnés sans procès, puis exécutés en août 1343. Plus d’une dizaine de seigneurs bretons — dont Olivier IV de Clisson, Geoffroi de Malestroit et son fils — sont décapités aux Halles de Paris. La trêve de Malestroit, signée quelques mois plus tôt, vole en éclats.
La tête d’Olivier de Clisson est envoyée à Nantes et exposée — selon les sources — au château du Bouffay ou à la porte Sauvetout. Un geste brutal, aux allures de mise en garde, mais qui produit l’effet inverse.

Jeanne de Belleville, la vengeance d’une femme trahie

Jeanne de Belleville, épouse d’Olivier IV, refuse d’accepter ce qu’elle considère comme une trahison de la part du roi de France. Privée des biens de son mari, elle vend ses propres terres, arme un navire et se lance dans une guerre de course contre les navires français.
Sans lettre de marque, Jeanne devient pirate. Ses attaques sont ciblées, politiques, portées par un désir de vengeance autant que de justice. Soutenue par quelques seigneurs bretons, elle mène des raids audacieux contre le commerce royal. Sa détermination lui vaut le surnom de « Jeanne la Tigresse bretonne ».
Après un naufrage dramatique au large des côtes bretonnes, où elle perd son plus jeune fils, Jeanne se réfugie en Angleterre avec son fils aîné, Olivier V de Clisson, alors âgé d’environ treize ans. Ensemble, ils rejoignent les exilés montfortistes. Ils croisent la route du jeune Jean de Bretagne, héritier de Jean de Montfort.
Deux enfants, marqués par l’exil et la violence, nourris dès l’enfance par la colère et l’idée de revanche.

0:00 / 0:00
Quimper, mémoire d'un massacre

Mai 1344 : Quimper — mémoire d’un massacre

Le 1er mai 1344, les troupes de Charles de Blois s’emparent de Quimper. En moins de six heures, un grand nombre de civils sont tués dans un acte de violence extrême. Cette action, plus qu’une victoire militaire, vise à briser le soutien populaire au clan Montfort.
Une distinction cruelle est opérée : les soldats anglais, susceptibles d’être échangés contre rançon, sont faits prisonniers, tandis que les civils — hommes, femmes et enfants — sont passés au fil de l’épée.
Quelques années plus tard, la peste noire achève de décimer les survivants, plongeant Quimper dans un long déclin.
Henri de Malestroit, chanoine breton capturé lors du sac de Quimper en 1344, fut conduit à Paris après l’attaque. À la demande du roi Philippe VI, il fut dégradé de son statut ecclésiastique par le pape. Condamné à une peine d’humiliation publique, il a été exposé sur une échelle – une forme de pilori – en place publique. Là, il fut lapidé par la foule, dans ce qui s’apparente à une exécution populaire en marge des procédures judiciaires ordinaires. Il était le frère de Geoffroi de Malestroit décapité un an auparavant.
Sa mort illustre les tensions politiques et religieuses extrêmes de la guerre de Succession de Bretagne, où même des membres du clergé pouvaient être victimes d’une justice expéditive. Cette tragédie a été remise en lumière grâce aux travaux récents d’historiens et d’archivistes bretons, qui ont notamment exploré les archives ecclésiastiques pour révéler des aspects méconnus du massacre, soulignant ainsi l’importance de préserver la mémoire des anonymes.

1344–1345 : Une lueur d’espoir — la libération de Jean de Montfort

Est-ce là une conséquence de la trêve ? Peut-être.
Il semble que Jean de Montfort, alors prisonnier à Paris, ait été libéré entre 1343 et 1344. Mais les sources restent floues, parfois contradictoires.
Ce qui est certain, c’est qu’il meurt en 1345, à Hennebont, après avoir repris les armes.
Là encore, les chroniques sont rares, fragmentaires.
C’est là toute la beauté — et la frustration — de l’histoire médiévale :
Les chroniqueurs, souvent partisans, nous laissent des zones d’ombre.
Les silences des archives nous obligent à lire entre les lignes, à croiser les récits, à imaginer les possibles.
Un terrain fertile pour les historiens… et pour les romanciers.
La version transmise par son fils, devenu entre-temps le duc Jean IV, dans Le Libvre* du bon Jehan (1381–1385), rédigée par Guillaume de Saint-André, tient autant du récit familial que de la construction politique d’une mémoire.
Selon ce témoignage Jean de Montfort se serait échappé de prison, déguisé en marchand, avant de gagner l’Angleterre, où il obtient le soutien du roi Édouard III.
En juin 1345, il revient en Bretagne pour reprendre le combat à Quimper, mais meurt peu après, à Hennebont, le 26 septembre 1345.
À la mort de Jean de Montfort, Édouard III obtient les pleins pouvoirs sur la Bretagne montfortiste, en attendant que Jean soit en âge de gouverner. Reconnu duc de Bretagne à seulement six ans par le roi d’Angleterre — devenu son tuteur conformément aux volontés testamentaires de son père, qui lui avait prêté hommage en signe d’alliance — le jeune héritier incarne la continuité montfortiste.
Quant à Jeanne de Flandre, figure clé des premières années du conflit, elle disparaît peu à peu des mémoires. Son rôle dans la conduite de la guerre semble désormais achevé : Édouard III, devenu tuteur et détenteur des pleins pouvoirs, la fait placer en résidence surveillée, où elle y restera jusqu’à sa mort en 1374.
Durant près de deux décennies, malgré la disparition de Jean de Montfort, les hostilités ne faiblissent pas. Elles se poursuivront au nom de son fils Jean de Bretagne, comte de Montfort-l’Amaury, par Edouard III.

*libvre : livre selon l’orthographe médiévale

0:00 / 0:00
une Bretagne sans Duc

1347 : La défaite fatale à La Roche-Derrien : la capture de Charles de Blois

En juin 1347, Charles de Blois assiège La Roche-Derrien, une ville fortifiée du Trégor, située sur les rives du Jaudy, un fleuve marin encaissé et difficile d’accès, alors tenue par les Anglo-Bretons. Confiant dans ses forces, il installe son camp principal sur la rive gauche et ordonne aux troupes gardant le pont principal de ne pas bouger, même en cas d’alerte. Il néglige ainsi les accès secondaires et sous-estime la manœuvre ennemie.
Les Anglais empruntent alors des sentiers forestiers pour contourner le dispositif, traversent le Jaudy plus en amont et, dans la nuit du 20 juin, lancent une attaque surprise sur le camp endormi.
Leur assaut coordonné, guidé par un mot de passe — essentiel pour éviter toute confusion ou affrontement entre leurs propres hommes dans l’obscurité — plonge le camp de Charles dans le chaos. Au même moment, la garnison assiégée sort du château et prend l’ennemi à revers. Pris en étau, Charles de Blois livre bataille avec l’ardeur des preux chevaliers, mais son manque de clairvoyance tactique scelle son destin. Grièvement blessé — dix-sept blessures au corps — il est finalement capturé.
Il fut soigné, puis emprisonné en Angleterre pendant plusieurs années, avant que des négociations ne s’engagent pour sa libération.
Cette défaite porte un coup sévère à la haute noblesse bretonne, en grande partie décimée lors de cette bataille. À cela s’ajoute la disparition de milliers d’hommes d’armes et de soldats de rang.

Une Bretagne sans duc

Charles est prisonnier.
Jean, futur Jean IV, est en exil.
La Bretagne est déchirée.
Pas par les vents ni les marées, mais par les hommes.
Les terres sont morcelées.
Chaque camp tient ce qu’il peut, défend ce qu’il lui reste.
Dans ce chaos, les partisans de Blois se tournent vers Jeanne de Penthièvre.
Avec Charles captif, c’est elle qui prend les rênes.
Philippe VI lui envoie des gouverneurs, mais Jeanne garde la main.
Rien ne se décide sans elle : ni la libération de son mari, ni la conduite du duché.
Privée de chef de guerre, elle ne peut plus lancer d’offensives — d’autant que les caisses sont vides.
Désormais, ce sont les troupes du roi de France qui tiennent le front pour sa cause.
Elle, elle reste en arrière.
Elle administre, organise, négocie, lève des fonds.
En face, les montfortistes s’organisent.
Jean n’est qu’un enfant, toujours exilé.
Sa mère, Jeanne de Flandre, est en résidence surveillée. Confiée à la garde du connétable du château de Tickhill, une forteresse située dans le nord de l’Angleterre, à plusieurs centaines de kilomètres de Londres — loin, très loin, trop loin de son fils.
Ce n’est ni pour des raisons diplomatiques, ni pour des troubles mentaux, comme l’a avancé au XIXᵉ siècle l’historien Arthur de La Borderie. C’est une mise à l’écart politique. Elle incarnait une autorité que le roi ne pouvait tolérer. Trop active, trop indépendante, trop loyale à sa propre cause. Elle avait agi — pour une Bretagne alliée mais non soumise. Il avait surveillé.
Désormais, elle est écartée. Et peu à peu, son nom s’efface. Loin des champs de bataille, loin des décisions, elle disparaît des récits officiels.
Ce sont désormais les lieutenants anglais qui règnent au nom de son fils en Bretagne, tenant les places fortes montfortistes, contrôlant les routes, prélevant les impôts.

0:00 / 0:00
Le combat des Trente

L’ennui des soldats

La guerre s’enlise, rythmée par l’attente, la fatigue… et l’ennui. La violence spectaculaire des champs de bataille cède la place à une guerre de pauvres. Le plus souvent, il ne s’agit plus que de sièges interminables, d’escarmouches localisées, de manœuvres sans véritable issue.

Dans les garnisons, les soldats rongés par l’inaction cherchent un sens à leur engagement. Pour rompre la monotonie, il arrive que l’on organise des combats d’honneur, encadrés par des règles strictes. Le plus célèbre reste celui que la postérité a retenu : le Combat des Trente, affrontement hors norme entre deux groupes de chevaliers, désireux de faire éclater leur bravoure.

1351 : Le Combat des Trente — l’honneur au cœur du chaos

Le 26 mars 1351, Jean de Beaumanoir, capitaine de Josselin au service de Charles de Blois, lance un défi à Richard de Bremborough, commandant anglais à Ploërmel. Bremborough refuse le duel singulier, mais accepte un combat collectif : trente champions de chaque camp vont s’affronter, à mi-chemin entre les deux places fortes.

Sur une lande isolée, près de Guillac, les chevaliers livrent un combat acharné. Loin du tumulte des grandes batailles, ce duel met à l’épreuve leur courage et leur endurance.
Au cœur du combat, Beaumanoir, blessé et assoiffé, demande à boire. Son compagnon Geoffroy du Bois lui lance alors la réplique restée célèbre :
« Bois ton sang, Beaumanoir, la soif te passera. »
Une phrase devenue emblématique de la ténacité chevaleresque.

Quand le silence retombe, quinze hommes sont morts : neuf du camp de Montfort, six du côté de Blois. D’autres succomberont à leurs blessures dans les jours suivants.
Beaumanoir est proclamé vainqueur.

Sous la restauration, entre1819 et 1823, la Colonne des Trente est érigée à Guillac, près du lieu supposé du combat. Élevé sous Louis XVIII, ce monument rend hommage aux chevaliers du camp de Charles de Blois tombés lors de cet affrontement.

On peut y lire cette inscription :

« Vive le Roi longtemps, les Bourbons toujours !
Ici, le 27 mars 1351, trente Bretons, dont les noms suivent, combattirent pour la défense du pauvre, du laboureur, de l’artisan,
et vainquirent des étrangers que de funestes divisions avaient amenés sur le sol de la Patrie.
Postérité bretonne, imitez vos ancêtres.
Sous le règne de Louis XVIII, roi de France et de Navarre. »

Le texte distingue nettement les combattants : les partisans de Charles de Blois sont qualifiés de « Bretons », tandis que ceux de Montfort sont appelés « étrangers », en référence à leur alliance avec l’Angleterre.

À travers ces mots, la colonne ne se contente pas de rendre hommage à l’héroïsme chevaleresque : elle véhicule un message politique clair, exprimé par le pouvoir royal sous la Restauration : la Bretagne doit être fidèle à la monarchie restaurée.

0:00 / 0:00
La bataille de Mauron

1352 : La bataille de Mauron — chevalerie sacrifiée

Le 14 août 1352, près de Mauron, à un carrefour stratégique reliant Rennes, Dinan, Vannes et Carhaix, une bataille singulière éclate. Jean II le Bon, récemment couronné roi de France, cherche à affirmer son autorité en Bretagne en envoyant son maréchal reprendre l’initiative militaire. Il souhaite sans doute mettre à l’épreuve son nouvel Ordre de l’Étoile, créé en 1351 et inspiré de l’Ordre de la Jarretière fondé par Édouard III. Conçu pour restaurer la gloire et l’unité de la chevalerie française tout en rivalisant symboliquement avec l’Angleterre, cet ordre impose un code rigide, dont l’interdiction de battre en retraite, qui s’avérera fatal sur le champ de bataille.

Le choc des forces

Malgré leur supériorité numérique, les troupes Franco-Bretonnes sont prises de court par la tactique des archers gallois, qui tirent parti du terrain pour infliger de lourdes pertes et renverser le cours de la bataille.

Pris au piège, les chevaliers Franco-Bretons refusent de reculer ou de se rendre. Jean de Beaumanoir tombe parmi les premiers, suivi de nombreux membres de l’Ordre de l’Étoile. Fidèles à leur serment de ne jamais battre en retraite, ils combattent jusqu’à la mort, sacrifiant leur vie pour un idéal chevaleresque qui s’avère ici un piège mortel. La bataille se transforme rapidement en carnage : la brutalité des combats, le refus d’abandonner et l’inflexibilité des chevaliers font de Mauron une véritable hécatombe.

Cette bataille met en lumière, de façon tragique, les excès d’un idéal chevaleresque poussé à l’extrême, où l’obsession de l’honneur finit par conduire à un sacrifice aveugle — un affrontement dicté par la devise implicite : vaincre ou périr.

Pour honorer le souvenir des combattants, un monument a été érigé à Mauron en 1974, puis remplacé par une version modernisée en 1997.

0:00 / 0:00
Libération sous conditions

La Bretagne ne se divise pas

Charles de Blois : une libération sous condition

La captivité de Charles de Blois commence à s’alléger autour de 1353, alors que les négociations de paix s’intensifient. Il bénéficie de conditions de détention plus souples et peut entamer les démarches en vue de sa libération.
En 1356, après neuf années de captivité — dont une grande partie en Angleterre — Charles retrouve enfin la liberté, mais cette dernière est strictement encadrée par un contrat soigneusement négocié par les diplomates anglais.

Une rançon, des otages, une promesse
Dès 1353, dans le cadre des pourparlers, trois de leurs enfants sont envoyés en Angleterre : leur fille Marie, ainsi que leurs fils Jean et Guy.
Le contrat de libération de 1356 impose plusieurs conditions :

– Le versement d’une rançon colossale, estimée à plusieurs millions de florins, payable sur plusieurs années.
– L’obligation de neutralité dans le conflit breton, ainsi que le maintien en otage de ses fils Jean et Guy, tant que la rançon n’a pas été intégralement acquittée.

Pour valider l’accord, Charles appose son petit sceau personnel au bas du document. Distinct de son grand sceau ducal, ce symbole discret marque une autorité amoindrie mais toujours active.

Selon l’historien Michael Jones, les seules empreintes connues de ce sceau sont conservées dans les archives anglaises. Il incarne la reconnaissance — même en captivité — du rang de Charles par ses ennemis, et devient le symbole silencieux d’un pouvoir contraint mais non abdiqué.

Charles revient en Bretagne, accompagné uniquement de sa fille Marie, fiancée à Louis d’Anjou, fils cadet du roi Jean II le Bon. Ces fiançailles scellent une alliance étroite entre la maison de Blois et la maison de Valois, branche cadette de la dynastie capétienne.
Mais sa libération n’est pas celle d’un homme libre. L’obligation de neutralité lui interdit de reprendre les armes ou de soutenir ses partisans contre Jean de Bretagne (fils de Jean de Montfort) et ses alliés anglais. Charles reste donc officiellement en retrait.

0:00 / 0:00
Le Serment brisé

Le serment brisé

À peine revenu en Bretagne, Charles entame la reconstruction de son pouvoir. Il réorganise ses soutiens féodaux, renforce ses alliances locales, et consolide ses possessions dans le nord et l’est du duché — Dinan, Guingamp, Morlaix — avec le soutien actif de son épouse Jeanne de Penthièvre.
Comme le souligne l’historienne Laurence Moal, « Charles de Blois doit d’abord reconstruire son réseau avant d’envisager une reconquête ». Les chroniques de Jean Froissart évoquent des escarmouches et des sièges mineurs entre 1357 et 1362, mais aucune offensive majeure. Charles semble attendre un contexte plus favorable, espérant un appui renforcé du roi de France.

Les fils sacrifiés
Conformément aux usages médiévaux, Charles de Blois avait remis ses deux fils en otage pour garantir le paiement de sa rançon. Pourtant, malgré son serment, il reprit les hostilités avant que celle-ci ne soit intégralement réglée.
Conséquences :
• Jean, l’aîné, ne fut libéré qu’en 1390, après plus de trente ans de captivité, grâce en partie à Olivier V de Clisson.
• Guy, son cadet, disparaît des chroniques, effacé des mémoires.
Pendant ce temps, la France est secouée par les chevauchées du Prince de Galles.

La guerre relancée
Profitant des tensions internes en France, Édouard III relance les hostilités. Son fils, le Prince de Galles — futur Prince Noir — ravage le sud-ouest du royaume, annonçant une confrontation décisive.
L’armée française, menée par Jean II le Bon, est écrasée le 19 septembre 1356 à Poitiers. Le roi est fait prisonnier et envoyé en Angleterre, plongeant la France dans une grave crise politique. Son fils, Charles V, assure la régence pendant sa captivité. Ironie du sort : à peine Charles de Blois retrouve-t-il la liberté que Jean II la perd.
Il faut attendre la signature du traité de Brétigny, le 8 mai 1360, pour que s’achève la première phase de la guerre de Cent Ans. Ce traité prévoit notamment :
• la libération de Jean II contre une rançon colossale
• la cession de vastes territoires à l’Angleterre sans hommage féodal
• une trêve de neuf ans
• la renonciation provisoire d’Édouard III à la couronne de France

La ratification du traité, le 24 octobre à Calais, intervient alors que Jean II, libéré sous condition, en confirme les termes. En garantie du paiement de la rançon, quarante otages sont remis aux Anglais, dont son fils cadet Louis d’Anjou, récemment marié à Marie de Blois, fille de Charles de Blois. Le versement, lent et partiel de la rançon, entretient une tension politique persistante. Dans ce climat d’apaisement relatif, les souverains encouragent discrètement les partis bretons à entamer des négociations de paix, afin de préserver leurs intérêts dans une région stratégique.

Le refus des belligérants bretons
Jeanne de Penthièvre s’y oppose fermement. De son côté, le parti montfortiste rejette également cette proposition, refusant tout compromis qui ne garantisse pas leurs droits légitimes.
Ainsi, malgré la pression des deux couronnes, la guerre de Succession de Bretagne se prolonge, portée par la détermination inflexible de Jeanne de Penthièvre de ne pas diviser le duché.

1361 : Un mariage doré
Marie d’Angleterre, fille d’Édouard III, épouse en juillet 1361 Jean de Bretagne, héritier du duché et futur Jean IV. Cette union symbolise une alliance stratégique entre deux royaumes, dans un contexte marqué par la guerre et les rivalités dynastiques.
La cérémonie, fastueuse, se déroule au palais de Woodstock. Pour l’occasion, Édouard III offre à sa fille une somptueuse robe de tissu d’or, bordée de 600 minivers — une fine fourrure blanche très prisée à l’époque — et ornée de 40 hermines, symboles de pureté et de noblesse. Un faste qui souligne l’importance politique de cette union.
Mais le destin est cruel. Peu après les noces, alors que le couple s’apprête à rejoindre la Bretagne, Marie tombe malade et meurt quelques semaines plus tard à l’âge de seize ans.

0:00 / 0:00
3eme phase

3ème phase (1362-1364) : La Bretagne, son avenir scellé par le sang

1362. Après une période de deuil, Jean de Bretagne rentre sur ses terres natales et retrouve ses partisans. De leur côté, les grands seigneurs, usés par des années de guerre, cherchent une sortie durable au conflit. Ce ne sont plus les renforts ou les armes qui relancent les hostilités, mais une volonté partagée d’en finir. La lassitude, physique autant que morale, gagne tous les camps. Peu à peu, l’idée d’une bataille décisive s’impose. Une dernière épreuve, espèrent-ils, pour mettre un terme à cette guerre interminable.

1363 : L’échec du compromis de paix

Une nouvelle tentative de paix : partager la Bretagne

Des récits régionaux rapportent qu’un affrontement entre les armées de Charles de Blois et de Jean de Bretagne, prévu sur les landes d’Évran, près de Rennes, a été évité grâce à une médiation épiscopale menée sous l’égide du pape Urbain V.
Mais l’accord est une nouvelle fois rejeté par les deux camps. Jeanne de Penthièvre, farouchement opposée à toute division du duché, refuse de céder ne serait-ce qu’un arpent de terre à l’héritier Montfort, qui, de son côté, considère le duché comme indivisible et relevant exclusivement de son autorité.
Les positions restent irréconciliables.


Officiellement favorables à la paix, les rois ferment pourtant les yeux sur les manœuvres de leurs alliés, tant qu’elles ne compromettent pas leurs ambitions politiques.
La Bretagne devient ainsi un champ de guerre quasi autonome, échappant partiellement au contrôle des puissances voisines.
Cette tentative de paix symbolise le dernier échec diplomatique avant l’embrasement final de la guerre de Succession de Bretagne.

Été 1364 : le siège d’Auray
Déterminé à mettre un terme au conflit breton, Jean de Montfort choisit de frapper un coup décisif. Sa cible : Auray, une position stratégique tenue par les partisans de Charles de Blois, dont la prise permettrait de contrôler le littoral sud de la Bretagne.
Il lance le siège avec le soutien de troupes bretonnes, notamment celles d’Olivier de Clisson, et de contingents anglais commandés par John Chandos et Robert Knolles. La ville capitule rapidement, mais le château résiste.


Grâce à la flotte du capitaine du Croisic, qui bloque les accès par mer, la place est bientôt complètement encerclée. À court de vivres, les assiégés proposent de se rendre si aucun secours ne parvient jusqu’à eux avant le 29 septembre, jour de la Saint-Michel.
Depuis Guingamp, Charles de Blois, alerté, réagit. Rejoint par Bertrand du Guesclin, il rassemble ses troupes et marche vers Auray. Les deux armées se font face au nord de la ville, de part et d’autre de la rivière du Loch.


Les forces sont inégales : entre 3 500 et 4 000 hommes pour les Franco-Bretons, contre 1 800 à 2 900 pour les troupes de Montfort.
Cela fait vingt-trois ans que Charles de Blois combat pour le duché. Épuisé, mais porté par une foi profonde, il est convaincu que Dieu sera à ses côtés pour l’épreuve décisive qui s’annonce.

0:00 / 0:00
La bataille d'Auray

29 Septembre1364 – La bataille d’Auray

Les deux chefs de guerre le savent : cette bataille sera celle du jugement. Jean de Bretagne, exilé et formé à la cour d’Angleterre, forgé dans les campagnes du Prince Noir, est devenu un guerrier accompli, un chef résolu. À 24 ans, il combat pour sa légitimité, pour l’honneur d’un nom qu’on a voulu effacer.
Face à lui se tient Charles de Blois, prince pieux, animé d’une foi inébranlable, épaulé par Bertrand Du Guesclin, surnommé « le Dogue noir de Brocéliande ».

C’est leur première confrontation directe.
Cette fois, il n’y aura ni trêve, ni négociation. Seule la victoire décidera du destin de la Bretagne.

Les troupes montfortistes, sous la conduite de John Chandos, l’un des meilleurs capitaine anglais, se positionnent sur les hauteurs de Rostevel, dominant le château d’Auray, pour éviter d’être prises en tenaille.
Charles de Blois installe ses hommes sur la rive opposée, du côté de Brec’h.
Le cœur gonflé de certitudes, presque serein, il croit en la justice de sa cause et en l’aide divine.
« Pas de trêve. Pas de paix. Ce jour sera celui du jugement de Dieu. »
Le 29 septembre, les deux armées s’élancent.
Le choc est brutal.
Les épées hurlent, les flèches pleuvent, les cris des mourants se mêlent aux clameurs des vivants.
Le sol devient boue. La boue devient linceul.

Du Guesclin charge, inflexible.
Jean de Bretagne, visière abaissée, épée brandie, s’engage au cœur de la mêlée, aux côtés d’Olivier V de Clisson, son frère d’armes et compagnon d’exil.
Il lutte avec la noblesse du chevalier et la rage du désespéré, brise les rangs ennemis.
Sa présence galvanise le courage de ses hommes, insufflant force et espoir au milieu du chaos.
Charles de Blois se lance dans la bataille avec une ardeur mystique.
Il frappe pour sa foi, pour le duché.
Il croit en sa victoire, et sa détermination décuple sa force.
Les deux prétendants se battent héroïquement.
Mais au cœur du carnage, Charles tombe.
Son armure est brisée, son corps transpercé. Son sang se répand.
Le duc meurt, et avec lui s’éteint l’espoir de la maison de Penthièvre.
Du Guesclin se rend au capitaine anglais : c’est la débâcle du côté Franco-Breton.
Jean de Bretagne sort victorieux, mais son triomphe porte l’ombre d’un lourd tribut.
Ainsi s’achève la bataille d’Auray.
Non par un traité, non par la paix, mais par le sang versé de milliers d’hommes.

1365 : Le traité de Guérande : une paix sans triomphe

Après vingt-trois années de guerre civile, la Bretagne s’apprête à refermer l’un des chapitres les plus sanglants de son histoire médiévale.
Il faut désormais négocier un traité de paix acceptable par tous.
Le 12 avril 1365, les négociations aboutissent à la signature du traité de Guérande, mettant officiellement fin à la guerre de Succession de Bretagne. Ratifié l’année suivante, en 1366, par le roi de France Charles V, ce traité reconnaît Jean IV comme seul duc de Bretagne, mais évite l’humiliation de la partie vaincue. Il souligne la ténacité de Jeanne de Penthièvre et son attachement indéfectible à l’unité bretonne.
Les droits des vaincus sont respectés, et une amnistie générale est proclamée. Le traité précise également les règles de succession pour éviter toute nouvelle crise :
• Le duché reviendra aux héritiers mâles de la lignée des Montforts.
• S’il n’y a plus d’héritier mâle, il passera à la branche Blois-Penthièvre, par le fils aîné.
• En l’absence totale d’héritier mâle, les filles pourront hériter.
À l’automne 1366, Jean IV se rend à Paris pour prêter hommage au roi de France. Il rend hommage pour ses terres situées en France, mais se limite à un hommage simple, vague et prudent, pour le duché de Bretagne. Ce choix de formule, maintenu par ses successeurs, marque une volonté de préserver l’autonomie du duché face à la couronne française. Le traité de Guérande apparaît comme un compromis politique visant à mettre fin à une guerre civile meurtrière. Si l’unité du duché est sauvée, les fractures politiques et dynastiques, elles, ne disparaissent pas pour autant (extrait du traité de Guérande par Laurence Moal, nov 2016).

0:00 / 0:00
Mémoires croisées

Mémoires croisées de la guerre de Bretagne

Jusqu’à sa mort, Jeanne de Penthièvre demeure une figure politique incontournable.
Héritière loyale de Charles de Blois, elle incarne une noblesse bretonne attachée aux traditions féodales et à l’unité du duché. Refusant tout partage territorial, elle fait preuve d’une ténacité remarquable, négociant sans jamais renier ses principes. Son courage et sa constance lui valent le respect, y compris de ses adversaires.


Face à elle, Jeanne de Flandre, mère de Jean IV, connaît un destin plus tragique. Héroïne de la défense d’Hennebont, stratège audacieuse, elle combat sans relâche pour assurer à son fils la couronne ducale. Mais cette femme de guerre, trop indépendante, finit par déranger. Reléguée en résidence surveillée au château de Tickhill, dans le nord de l’Angleterre, elle meurt en exil en 1374, loin de la Bretagne qu’elle avait passionnément défendue.

Les chroniqueurs du XIXᵉ siècle parlent parfois de maladie mentale pour expliquer son enfermement ; les historiens aujourd’hui y voient surtout une mise à l’écart politique, orchestrée par Édouard III.
Au cœur de ce conflit, elle fut une flamme vive, dont l’éclat s’est peu à peu éteint, emportée par les vents du pouvoir.


Peu à peu, son nom s’efface des récits officiels. Il faudra attendre le XXᵉ siècle pour que l’histoire lui rende justice. Aujourd’hui, ce sont les romanciers, les auteurs de bande dessinée et les passionnés d’histoire qui redonnent vie à son destin, là où les chroniques l’avaient réduite au silence.


Une autre femme, tout aussi résolue, entre dans la légende : Jeanne de Belleville. Ayant choisi la mer comme champ de bataille, elle devient pirate, menant une guerre de représailles sans merci. Entre faits avérés et récits romanesques, son histoire continue d’alimenter l’imaginaire.

Ces femmes d’exception, longtemps reléguées aux marges de l’Histoire, captivent aujourd’hui chercheurs et conteurs.


Les débuts difficiles du règne de Jean IV, duc de Bretagne


Jean IV entame son règne dans un climat incertain, marqué par son jeune âge, des tensions politiques persistantes et une alliance étroite avec l’Angleterre. Cette position ambiguë suscite rapidement méfiance, jalousie et opposition, tant au sein de la noblesse bretonne que du roi Charles V.
Dans une Bretagne toujours tiraillée entre deux couronnes, il faudra reconstruire une identité bretonne — enracinée dans la mémoire, bercée par les légendes et peuplée de korrigans, ces créatures espiègles et légendaires, libres de courir à nouveau sur une lande apaisée.

Le chapitre à venir explorera les fondations de ce pouvoir à reconstruire.

house_17612418
Retour au Sommaire
fleche-gauche-2
Les Maisons de Bretagne
fleche-droite-2
Interlude : Les Korrigans
Clickez pour noter cet article.
[Total: 1 Moyenne: 5]